| layout | pattern | |||
|---|---|---|---|---|
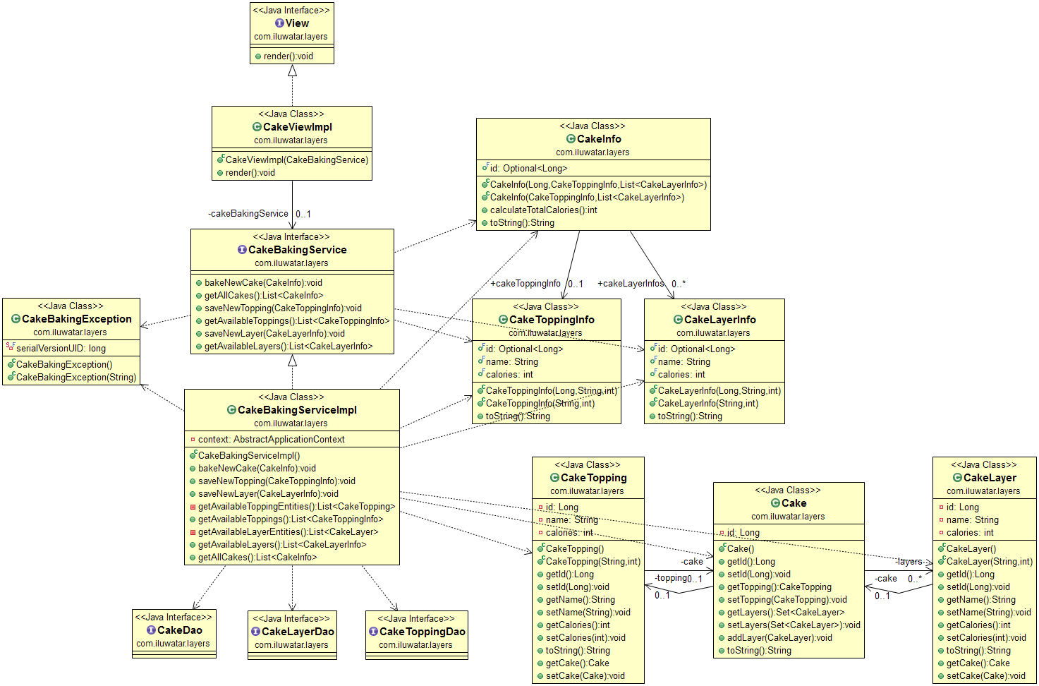
| title | Layers | |||
| folder | layers | |||
| permalink | /patterns/layers/ | |||
| pumlid | BSR13OCm30NGLSe0n7UsCS62L8w9x6yGszD3t-bDpQhc9kdwEO0H2v7pNVQ68zSCyNeQn53gsQbftWns-lB5yoRHTfi70-8Mr3b-8UL7F4XG_otflOpi-W80 | |||
| pumlformat | svg | |||
| categories | Architectural | |||
| tags |
|
Layers is an architectural style where software responsibilities are divided among the different layers of the application.
Use the Layers architecture when
- you want clearly divide software responsibilities into differents parts of the program
- you want to prevent a change from propagating throughout the application
- you want to make your application more maintainable and testable
